[Má...] Posted August 23, 2022 Share Posted August 23, 2022 Hello, I would like to export table contents of a certain report page. How can I generalize the elements line that it works independently from the elements inside it? gom.script.report.restore_3d_view_from_report_page (page=[gom.app.project.reports[1]]) gom.script.table.export_table_contents ( cell_separator=';', codec='iso 8859-1', decimal_separator=',', elements=[gom.app.project.inspection['Cylinder 1.Cylindricity'], gom.app.project.inspection['Plane 1.Flatness'], gom.app.project.inspection['Cylinder 1.Ø']], file='C:/Users/tomori.m/Desktop/Overview.csv', header_export=True, line_feed='\n', sort_column=0, sort_order='ascending', template_name='Overview', text_quoting='', write_one_line_per_element=False) Best regards, Máté Link to comment Share on other sites More sharing options...
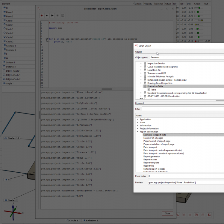
[Na...] Posted August 23, 2022 Share Posted August 23, 2022 Hello Máté, there is a direct csv export of a report page in the export menu. Or you could use the list "Elements in report" of the report page. This list can be passed as the elements to export. Regards, Nanno Link to comment Share on other sites More sharing options...
Recommended Posts
Please sign in to comment
You will be able to leave a comment after signing in