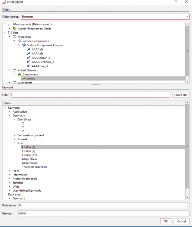
[He...] Posted March 23, 2021 Share Posted March 23, 2021 (edited) Dear concern, I just wanna extract some strain datas by using GOM Python script but the values are something weird. The pictures used are 2D tensile test about steel... When I extract strain epsilon(X) from surface component, the values are 0.945... this cannot be true,,, because strain 0.945 = 94.5% is unrealistic in steel. So, I set inspection - Technical strain X to see the strain X value, but in the GOM Python script, the value shown in the display is -5.44... This value is also unrealistic. Can you tell me the definition of the strain and How to calculate the strain in GOM Python script? Thanks. Edited March 23, 2021 Link to comment Share on other sites More sharing options...
Recommended Posts
Please sign in to comment
You will be able to leave a comment after signing in