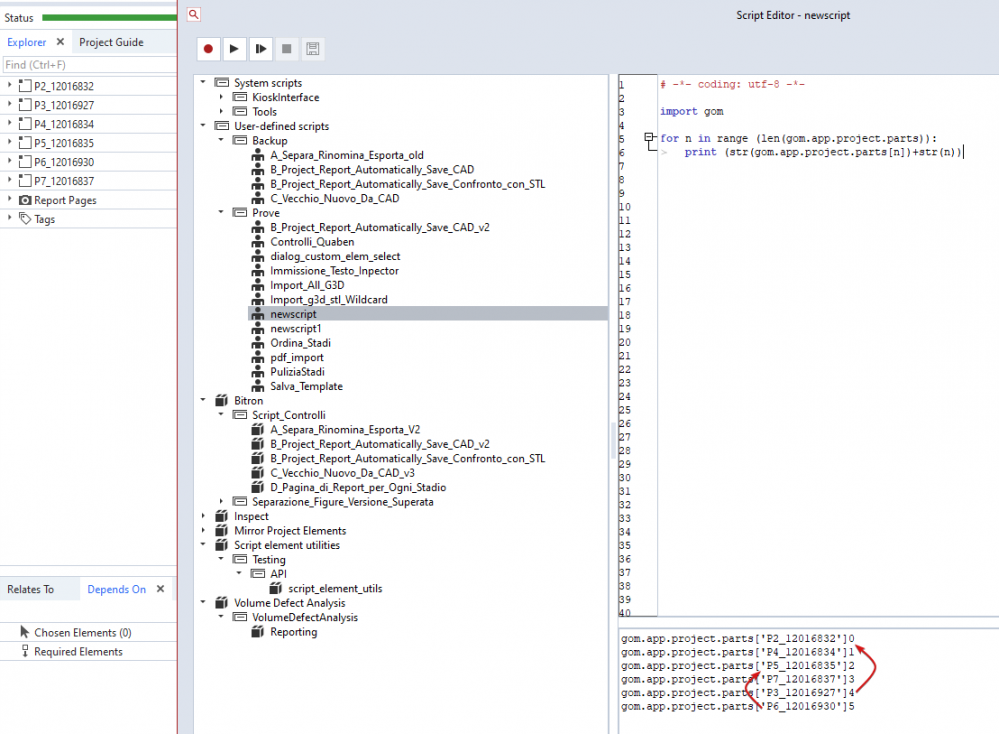
[Ma...] Posted October 5, 2022 Share Posted October 5, 2022 Hello to all, is there a way to change the part number order? I have a multipart project, but I have made the part not in the correct order and I have to change the order for using a script. This is the result: Inj this case I have to change the index of P3_12016927 and P6_12016930 becuse they are not in the correct order. The right order is as seen in the explorer (on the upper-left side of the image). Is it possible to do it? Thank you in advance! Link to comment Share on other sites More sharing options...
[Ja...] Posted October 5, 2022 Share Posted October 5, 2022 what is your ultimate intention ? the order in the explorer is alphabetical. the list of parts by code may be by order created , I havent looked into that detail. Link to comment Share on other sites More sharing options...
[Be...] Posted October 6, 2022 Share Posted October 6, 2022 Hi, the order of elements/parts/alignment from a scripting point approach is arbitrary. Usually it is internally ordered via the creation timestamps but you can't rely on that. If you want to ensure a specified part order in your scripting you have to create your own list and iterate over your own list. e.g as an sorted directory. Regards, Bernd Link to comment Share on other sites More sharing options...
[Ma...] Posted October 6, 2022 Author Share Posted October 6, 2022 Please sign in to view this quote. My intention is to automate the substitution of the mesh into every single part. But if the part index is not the same as in the explorer order, I can't do it. I think I have to do again the original template create the parts in order. I don't think there are other solutions that I am able to do. Link to comment Share on other sites More sharing options...
[Ma...] Posted October 6, 2022 Author Share Posted October 6, 2022 Please sign in to view this quote. Hi and thanx for the response! I found a solution thanx to you! This is the code I used: # -*- coding: utf-8 -*- import gom part_lst=[] for n in range (len(gom.app.project.parts)): part=gom.app.project.parts[n].part part_lst.append(part) print (part_lst) part_lst.sort() print (part_lst) run_init=-1 for n in part_lst: run_init += 1 print (run_init) gom.script.part.add_elements_to_part ( elements=[gom.app.project.clipboard.actual_elements[0]], import_mode='replace_elements', part=n) Link to comment Share on other sites More sharing options...
Recommended Posts
Please sign in to comment
You will be able to leave a comment after signing in