[Ja...] Posted July 22, 2021 Share Posted July 22, 2021 Hi, I would like like to export measuremtns over several stage in a csv. When I export it the type is deviation an I get values like: "0.0709, -0.0481,..." But I would like to have the absolut values like: "53.78, 53.66,..." Is it possible to change the values I export? Thanks Jan Link to comment Share on other sites More sharing options...
[Na...] Posted July 22, 2021 Share Posted July 22, 2021 Hi Jan, please have a look at this thread: Basically, you modify the table template to show different values. Regards, Nanno Link to comment Share on other sites More sharing options...
[Ja...] Posted July 22, 2021 Author Share Posted July 22, 2021 Hi Nanno, works perfectly, thank you. Is there also a possiblity to change the number of values after the "."? Now my values are like:"53.78, 53.66,...". It would be better if they have three or four values after the dot like:"53.7857, 53.6625,..." Thanks again Jan Link to comment Share on other sites More sharing options...
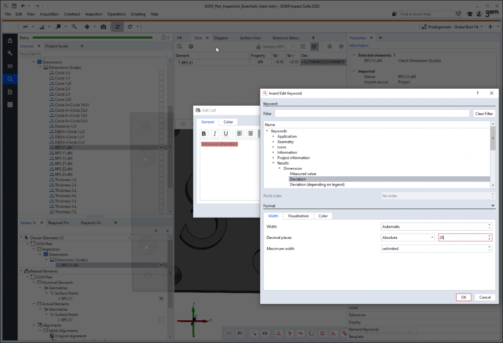
[Na...] Posted July 22, 2021 Share Posted July 22, 2021 Hello, this can be done in the formatting dialog of the keyword (just for the table) or globally in the preferences (general settigns) for all digits. Regards, Nanno Link to comment Share on other sites More sharing options...
Recommended Posts
Please sign in to comment
You will be able to leave a comment after signing in